If you are having a hard time accessing the Encoder Decoder Architecture page, Our website will help you. Find the right page for you to go to Encoder Decoder Architecture down below. Our website provides the right place for Encoder Decoder Architecture.

https://support.google.com › youtube › answer
Learn how to set up a YouTube live stream using an encoder Using an encoder you can broadcast your gameplay use external cameras and mics and more

https://support.google.com › youtube › answer
Pelajari cara menyiapkan live stream YouTube menggunakan encoder Dengan encoder Anda dapat menyiarkan gameplay menggunakan kamera dan mikrofon eksternal dan banyak lagi

https://www.zhihu.com › tardis › zm › art
1 Auto Encoder Auto Encoder Encoder Decoder


https://www.zhihu.com › tardis › zm › art
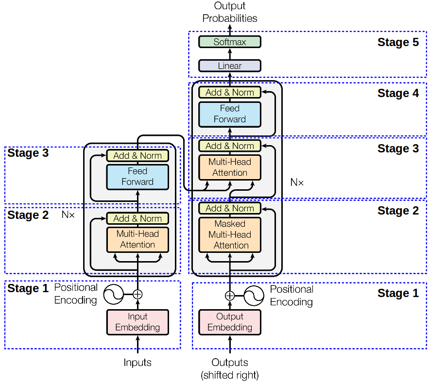
Encoder Transformer Encoder Transformer Encoder Encoder Multi Head Attention Add Norm Feed Forward Add


https://www.zhihu.com › question
Adobe Media Encoder pr Adobe Media Encoder


https://support.google.com › youtube › answer
Hier erf hrst du wie du einen YouTube Livestream mit einem Encoder einrichtest Mit einem Encoder kannst du beispielsweise dein Gameplay bertragen sowie externe Kameras und Mikrofone verwenden
Thank you for visiting this page to find the login page of Encoder Decoder Architecture here. Hope you find what you are looking for!